Experts Verified Tool to Batch Convert PST Files to PDF with Attachments
Download Now
Safe & Secure
Purchase Now
30 Days Money Back*
Convert emails, contacts, calendar and other items from PST to PDF file format. The software is verified by industry expert, and recommended for both home and professional users. PST to PDF converter tool offers date filtering and other advance settings for smooth conversion. Follow the steps:
Understand Why Should You Use EmailDoctor Tool to Convert PST to PDF Format

PST to PDF converter enables you to convert all emails of your Outlook Email into PDF documents. It supports to save attachments associated with Outlook emails. Moreover, the tool helps to transfer Outlook emails, contacts, notes, tasks, calendar and other items to PDF format.

Scan corrupt Outlook Data file
Outlook Email to PDF converter enables you to scan and fix corrupted Outlook PST file before loading its contents. If the PST file is damaged, then you can check Advanced Scan option for fixing severely corrupted Outlook files. After scanning, you can convert PST files to PDF without any hassle.

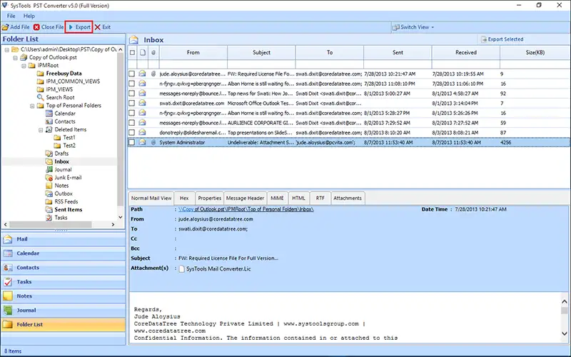
The software to convert PST to PDF with attachments shows the preview of all items with their associated properties like: From, to, size of email, subject of email, phone number, address etc. The software enables you to sort and rearrange these items according to their associated properties and preview in multiple modes.

Advance PDF Settings Option
The Advanced PDF setting option in PST to PDF converter enables you to select the Top, Bottom, Left and Right margin size of the PDF. In addition, there is an option to select paper orientation (Landscape or portrait mode) and paper size. It also has Bates Number and Date Stamp setting. You can choose any according to your needs.

Naming Convention for Emails
While converting PST files to PDF, you can select the Naming Convention option for emails and save PDF file. You can save file according to Subject, DD-MM-YY, YY-DD-MM, MM-DD-YY, Date+Subject, Subject+Date, From+Subject+Date, Date+From+Subject, Date+Subject+From, Auto increment, etc.

No Size Limitation
The PST to PDF converter software supports both ANSI and UNICODE Outlook PST files. Hence, there is no size limitation to convert PST files to PDF. You can select Outlook Email file of any size and the software will convert that Outlook file into a healthy PDF file.

Maintain Folder Hierarchy
The best PST file to PDF converter generates a preview of all items present in a Outlook Email file. All the folders follow the same hierarchy of Outlook Email file. The generated PDF will also follow the same hierarchy until or unless you will not rearrange the folders.

MS Outlook Installation Not Required
The best part of this conversion tool is that it is completely standalone. User can convert PST files to PDF without installing Outlook and other application. Moreover, the tool supports to export PST files from MS Outlook 2019, 2016, 2013, 2010, etc.

Selective PST File Conversion
PST to PDF converter software offers the option to select the required items for the conversion. Once you have added the PST files into the software panel, it offers the facility to choose the items you want to export in PDF fle format. This is the best way to save time and export unrequired items.

Save PDF at Desired Path
The PST file to PDF converter also comes up with the option to save output at desired location. Users can click on Browse button and select the location where you want to save the resultant PDF files. In addition, you can create a new folder for saving the output on your system.
PST to PDF Converter Software Screenshots




Check Prerequisites and Buy the Best Tool to Convert PST Files to PDF
Trial Limitations
Limitations
The trial version of Outlook PST to PDF Converter allows you to convert first 25 items from each folder of the PST file.
System Specifications
Hard Disk Space
100 MB of free space required on hard disk
RAM
1 GB is recommended
Processor
2.4 GHz is recommended
Operating System
FAQs
Question: Is your Anti-Virus blocking the software export proccess?
Solution: Please Disable Anti-Virus Temporarily / Allow access (Whitelist) from Anti-Virus Settings for proper working of the software.
Question: Unable to Create Output in Destination?
Solution: Please avoid source from NAS, SAN, Network or Shared Drive. Source File should on migration machine to perform successful migration.
Electronic Delivery
The delivery of product is automated.You will receive an email containing both the link to download the product and the activation key within few minutes after payment confirmation.
Outlook PST to PDF Converter - Feature Comparison
Get an Overview of Free DEMO & Full Version to Convert PST to PDF Format
| Features | DEMO Version | PRO Version |
|---|---|---|
| Add Outlook PST File |
|
|
| Auto Scan Outlook PST File |
|
|
| View and Convert Emails with Attachments |
|
|
| Windows 10 & Other Previous Versions Supported |
|
|
| Advanced Naming Convention |
|
|
| Convert PST to PDF File Format | 25 Items/Folder | All Items |
| Cost | FREE | $29 |
Frequently Asked Questions
Listed Commonly Asked Questions and Answers
Yes, you can convert any size of Outlook file to a PDF document.
What Customers Are Saying
Client Reviews on PST file to PDF Converter Tool